tejashwi.io

Technology explored

author
Tejashwi Kalp Taru
Engineer, Tinkerer, Blogger
Reading time about 6 minutes

Introduction to software reverse engineering


Introduction to software reverse engineering

Reverse engineering is taking apart software to understand how it works. Security researchers use it to analyze malware. Testers use it for black-box security analysis. Sometimes you just want to figure out how something was built.

This tutorial requires basic understanding of assembly language. Take a crash course here

The Target

Here’s a keygen challenge. It wants a name and serial key, checks them internally, and shows success or failure.

The sample keygenme application

That’s enough to start.

Finding the Check

I’m using x64 Dbg for debugging and IDA Pro for decompilation.

Load the application in x64dbg. Search for the string Enter your name:

Finding related strings in x64dbg

Double-click to jump to where it’s used:

Matching string location in assembly

Reading the assembly:

  • printf and scanf handle input for name and serial
  • A function gets called, returns some value X
  • X gets compared to the serial we entered
  • Match = success, mismatch = failure

The interesting part is that function. Set a breakpoint, run with dummy input, step into when the breakpoint hits.

Serial generation function in debugger

Quick analysis:

  • Takes the name as input
  • Gets name length with strlen
  • Loops through each character doing some calculation (notice the JBE instruction)
  • Formats the result as %d-%d

IDA Pro Does the Heavy Lifting

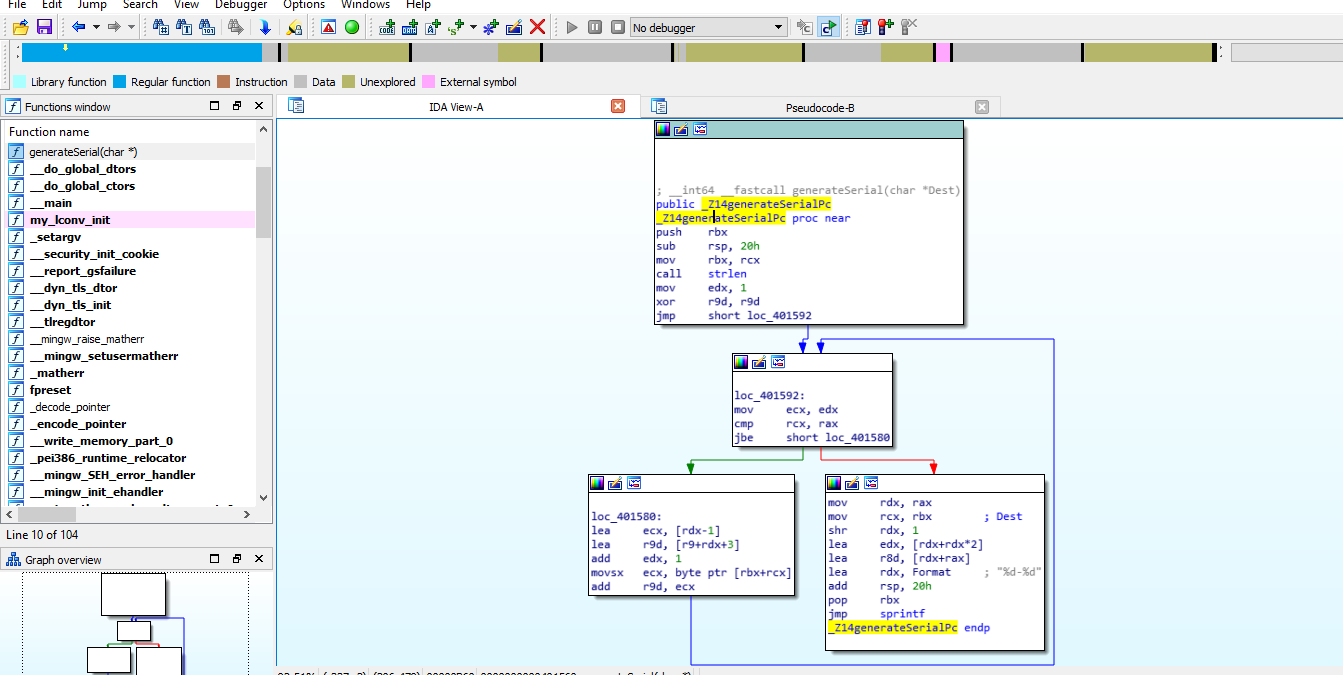
Being lazy, I’m not going to step through every instruction. Note the function’s starting address, fire up IDA Pro, load the application, and navigate to that address. IDA shows a graph view:

IDA Pro graph view

Select the function, press F5. IDA decompiles the assembly into readable C:

IDA Pro decompiled source code

Building the Keygen

Clean up IDA’s output:

1
2
3
4
5
6
7
8
9
10
11
12
void generateSerial(char name[]) {
    int length = strlen(name);
    int counter = 1;
    int value = 0;
    while(counter <= length) {
        int index = counter - 1;
        int temp = value + counter  + 3;
        counter++;
        value = (unsigned int) (name[index] + temp);
    }
    sprintf(name, "%d-%d", 3 * (unsigned int)(length >> 1) + (unsigned int) length, value);
}

Complete keygen:

1
2
3
4
5
6
7
8
9
10
11
12
13
14
15
16
17
18
19
20
21
22
23
24
25
26
27
28
29
#include <stdio.h>
#include <string.h>

#define MAX_NAME_LEN 20

void generateSerial(char name[]) {
    int length = strlen(name);
    int counter = 1;
    int value = 0;
    while(counter <= length) {
        int index = counter - 1;
        int temp = value + counter  + 3;
        counter++;
        value = (unsigned int) (name[index] + temp);
    }
    sprintf(name, "%d-%d", 3 * (unsigned int)(length >> 1) + (unsigned int) length, value);
}

int main() {
    char name[MAX_NAME_LEN];
    printf("Enter your name: ");
    fgets(name, sizeof name, stdin);
    name[strcspn(name, "\n")] = '\0';

    // calculate serial for the given name
    generateSerial(name);
    printf("Serial: %s\n", name);
    return 0;
}

For tejashwi, the keygen returns 20-923. Let’s verify:

Keygen success verification

Download the sample application and keygen source here (password: tejashwi.io)

Going Further

This was a simple example. If you want to go deeper:

  1. Get comfortable with C
  2. Learn x86 assembly basics
  3. Understand Windows PE file format
  4. Check out Lena151’s video tutorials on Windows reverse engineering: here

Also read https://lifeinhex.com/tag/lena151/

comments powered by Disqus